(???) ====: not found
 (???) ==: not found
 (???) ===============: not found
       papers
       
 (DIR) phrack philes
       
       
       lore
       
 (TXT) the conscience of a hacker
       
       
       enlightening pics
       
       
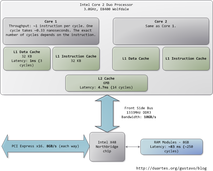
 (IMG) latency: north
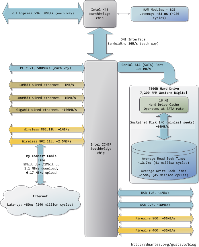
 (IMG) latency: south